Partner Login
|
Customer Login
- English
- Korean
Products Overview
JAGUAR7000
JAGUAR6000
JAGUAR5000
ARA TS-Plus
ARA TS
Solution Overview
Optimizing Mobile Gateway
Optimizing Mobile EPC and Backhaul Network
Mobile Edge CDN
Optimizing IX / Transit Traffic
Next Generation Telco CDN
L7 Traffic Analyzing and Control(URL Filtering)
Secure Gateway Proxy
Current Partners
Partner Programs
Partner Application
Partner Login
ISP & Telecom
Contents Provider
E-Commerce
News & Media
Game
Goverment
Enterprise
CDN Service
Trial Demo Request
Demo
Technical Support
Certification Training
Document Center
Media Center
Customer Support Center
Company Info
History
Executive Profiles
Careers
Contact Info
Home > Products > ARA-TS > Model
Products Overview
JAGUAR7000
JAGUAR6000
JAGUAR5000
ARA-TS Plus
ARA-TS
Download now & Learn more
Product Videos
JAGUAR - Watch Now
Product Details
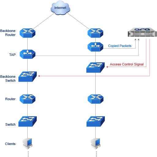
Deployment
Overview
P2P Control
Monitor
Utility
Specifications
Model
Home
|
Privacy
|
Legal
|
E-mail Us
Copyright © 2024 ARA Networks Co., Ltd. All Rights Reserved.